Runtime View
Sync Command
The most important runtime scenario. Shows what happens when the user runs bausteinsicht sync.
Key Observations
-
The sync engine receives all data as parameters — it performs no I/O itself
-
Forward sync runs before reverse sync in the same cycle
-
The state file is only written after both directions complete successfully
-
If any step fails, no files are written (atomic operation)
-
Forward sync adds metadata (title, source, author, timestamp) and a legend to each view page
Watch Mode
Shows the continuous sync loop triggered by file changes.
Debounce Strategy
File editors often trigger multiple save events in rapid succession (write + metadata update). The watcher debounces events with a 300ms window: after the first change event, it waits 300ms for additional events before triggering a sync.
Init Command
LLM-Driven Modification
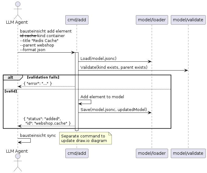
Shows how an LLM agent uses CLI commands to modify the architecture.
Design Decision: Separate Add and Sync
The add commands only modify the JSON model. They do not trigger a sync automatically. This keeps commands predictable (single responsibility) and allows LLMs to batch multiple model changes before syncing.
Feedback
Was this page helpful?
Glad to hear it! Please tell us how we can improve.
Sorry to hear that. Please tell us how we can improve.